tNavigator
tNavigator is a geological modelling, reservoir simulation, and uncertainty analysis software deployed in the energy industry, with users in oil & gas, geothermal, CCS and more.
More role is to enhance the user’s experience, improving their ability to engage with tNavigator’s tools and workflows.
This entails conducting user research, ideating with wireframes and mock-ups, maintaining our UI kit, and lots of presentations to share these efforts both internally and externally.
September 2021 to Present

tNavigator is a geological modelling, reservoir simulation, and uncertainty analysis software deployed in the energy industry, with users in oil & gas, geothermal, CCS and more.
More role is to enhance the user’s experience, improving their ability to engage with tNavigator’s tools and workflows.
This entails conducting user research, ideating with wireframes and mock-ups, maintaining our UI kit, and lots of presentations to share these efforts both internally and externally.
September 2021 to Present

tNavigator is a geological modelling, reservoir simulation, and uncertainty analysis software deployed in the energy industry, with users in oil & gas, geothermal, CCS and more.
More role is to enhance the user’s experience, improving their ability to engage with tNavigator’s tools and workflows.
This entails conducting user research, ideating with wireframes and mock-ups, maintaining our UI kit, and lots of presentations to share these efforts both internally and externally.
September 2021 to Present



Discover
Fundamentally, my role involves empathising with the user. I must gain insight into their struggles, needs and desires - in order to design for them.
Insights often emerge through observational research at training courses. During these courses, a geologist or engineer leads a group of users through a certain workflow - this acts as a chance to shadow users as they engage with the software - instances of raised hands, audible groans, or users falling behind might indicate a point of friction or opportunity.

Discover
Fundamentally, my role involves empathising with the user. I must gain insight into their struggles, needs and desires - in order to design for them.
Insights often emerge through observational research at training courses. During these courses, a geologist or engineer leads a group of users through a certain workflow - this acts as a chance to shadow users as they engage with the software - instances of raised hands, audible groans, or users falling behind might indicate a point of friction or opportunity.

Discover
Fundamentally, my role involves empathising with the user. I must gain insight into their struggles, needs and desires - in order to design for them.
Insights often emerge through observational research at training courses. During these courses, a geologist or engineer leads a group of users through a certain workflow - this acts as a chance to shadow users as they engage with the software - instances of raised hands, audible groans, or users falling behind might indicate a point of friction or opportunity.

Another successful means of gathering insight lies in UX sessions, during which I ask a colleague, whether that’s a Geologist or Engineer, to spend some time running through a specific process. These sessions act as a more intimate means of understanding user needs and behaviours.
These initial discoveries serve as a foundation for further investigation. I continue to collaborate with users throughout the process, to further define, develop and deliver user-centric solutions.

Another successful means of gathering insight lies in UX sessions, during which I ask a colleague, whether that’s a Geologist or Engineer, to spend some time running through a specific process. These sessions act as a more intimate means of understanding user needs and behaviours.
These initial discoveries serve as a foundation for further investigation. I continue to collaborate with users throughout the process, to further define, develop and deliver user-centric solutions.

Another successful means of gathering insight lies in UX sessions, during which I ask a colleague, whether that’s a Geologist or Engineer, to spend some time running through a specific process. These sessions act as a more intimate means of understanding user needs and behaviours.
These initial discoveries serve as a foundation for further investigation. I continue to collaborate with users throughout the process, to further define, develop and deliver user-centric solutions.

Define
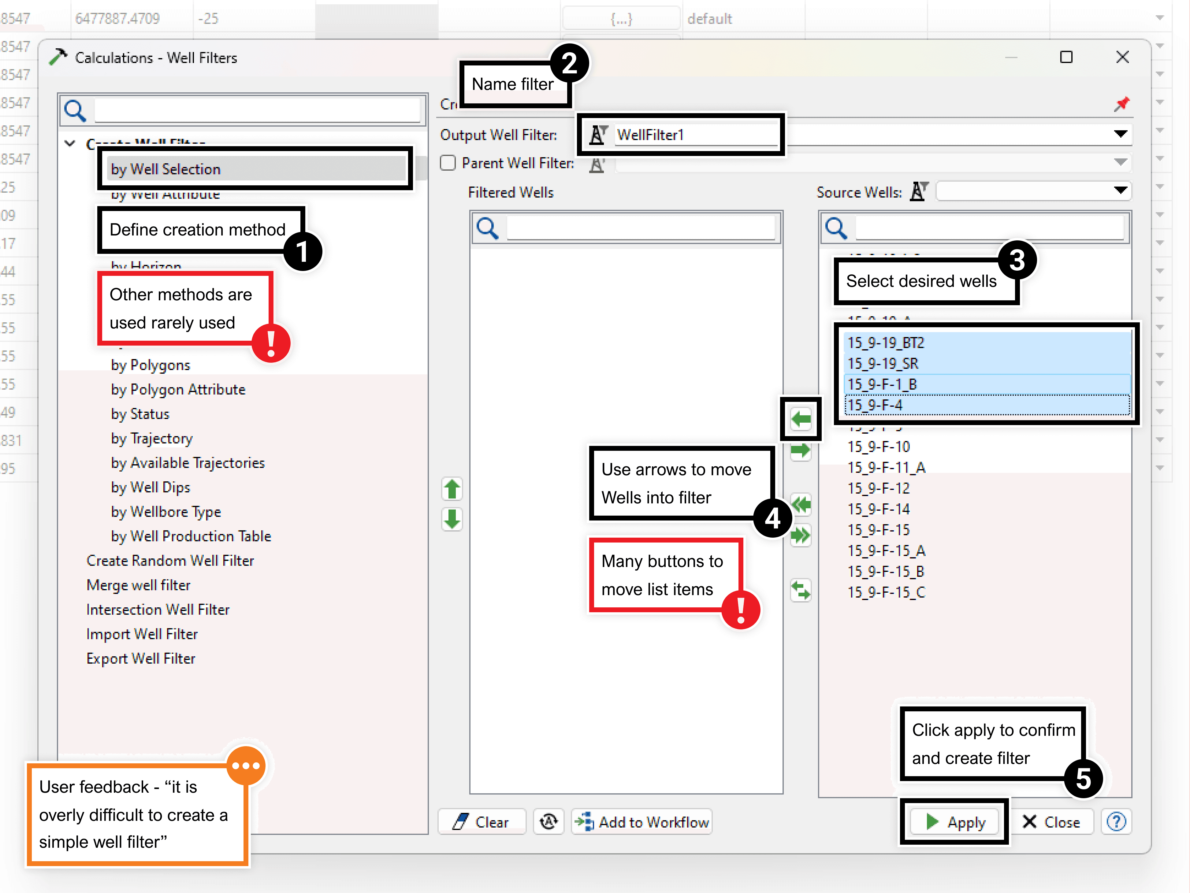
To further examine the initial insights - and the broader context in which they exist - I like to use annotated screenshots, outlining the involved steps, objectives and friction points.
Again, this requires a collaboration with the end user - I work closely with the team to perform this analysis.
By mapping out and analysing the sequence of steps required to complete specific tasks, I’m able to understand the efficiency of processes and define areas of friction and opportunity.

Define
To further examine the initial insights - and the broader context in which they exist - I like to use annotated screenshots, outlining the involved steps, objectives and friction points.
Again, this requires a collaboration with the end user - I work closely with the team to perform this analysis.
By mapping out and analysing the sequence of steps required to complete specific tasks, I’m able to understand the efficiency of processes and define areas of friction and opportunity.

Define
To further examine the initial insights - and the broader context in which they exist - I like to use annotated screenshots, outlining the involved steps, objectives and friction points.
Again, this requires a collaboration with the end user - I work closely with the team to perform this analysis.
By mapping out and analysing the sequence of steps required to complete specific tasks, I’m able to understand the efficiency of processes and define areas of friction and opportunity.

Ideate
After identifying and defining points of friction, I’m able to start exploring solutions. I take an iterative approach when doing so - ensuring that I share and discuss these ideas with users and developers regularly - allowing their feedback to inform decision making.
This ideation varies in fidelity - from quick sketches and wireframes, to doctored screenshots and high-fidelity mockups.
I deploy these methods to capture, represent and explore ideas, whilst allowing for effective communication with users and developers.

Ideate
After identifying and defining points of friction, I’m able to start exploring solutions. I take an iterative approach when doing so - ensuring that I share and discuss these ideas with users and developers regularly - allowing their feedback to inform decision making.
This ideation varies in fidelity - from quick sketches and wireframes, to doctored screenshots and high-fidelity mockups.
I deploy these methods to capture, represent and explore ideas, whilst allowing for effective communication with users and developers.

Ideate
After identifying and defining points of friction, I’m able to start exploring solutions. I take an iterative approach when doing so - ensuring that I share and discuss these ideas with users and developers regularly - allowing their feedback to inform decision making.
This ideation varies in fidelity - from quick sketches and wireframes, to doctored screenshots and high-fidelity mockups.
I deploy these methods to capture, represent and explore ideas, whilst allowing for effective communication with users and developers.







Test
One of the main challenges we face is in testing; due to the complex nature of the software - as an advanced industrial tool - and the fact that our users are experts in very specific scientific fields. This results in testing being confined to our internal teams of geologists and engineers.
This is why it’s so important to take an iterative approach - ideate, discuss, repeat - I work closely with users to evaluate concepts, consistently testing ideas throughout the design process.

Test
One of the main challenges we face is in testing; due to the complex nature of the software - as an advanced industrial tool - and the fact that our users are experts in very specific scientific fields. This results in testing being confined to our internal teams of geologists and engineers.
This is why it’s so important to take an iterative approach - ideate, discuss, repeat - I work closely with users to evaluate concepts, consistently testing ideas throughout the design process.

Test
One of the main challenges we face is in testing; due to the complex nature of the software - as an advanced industrial tool - and the fact that our users are experts in very specific scientific fields. This results in testing being confined to our internal teams of geologists and engineers.
This is why it’s so important to take an iterative approach - ideate, discuss, repeat - I work closely with users to evaluate concepts, consistently testing ideas throughout the design process.

I make sure to validate ideas with a set of ‘usability measures’ - including cursor travel, button clicks, menu hovers - and other quantifiable measures of interaction.
These become particularly useful when trying to sell ideas to the development team. In this image I examine our existing ‘edit colour’ process, to discuss the need for a new pattern.

I make sure to validate ideas with a set of ‘usability measures’ - including cursor travel, button clicks, menu hovers - and other quantifiable measures of interaction.
These become particularly useful when trying to sell ideas to the development team. In this image I examine our existing ‘edit colour’ process, to discuss the need for a new pattern.

I make sure to validate ideas with a set of ‘usability measures’ - including cursor travel, button clicks, menu hovers - and other quantifiable measures of interaction.
These become particularly useful when trying to sell ideas to the development team. In this image I examine our existing ‘edit colour’ process, to discuss the need for a new pattern.




UI Kit
A core part of my job has been to create and maintain our UI Kit. Built in Figma, this acts as a library of tNavigator’s styles, components and templates, which primarily serves to make mock-ups and prototypes.
The kit hosts over 100 UI components, from combo boxes to list items, designed and prototyped to exactly mimic our C++ framework. These components are tied up to colour styles, which are tokenised through Figma’s variables manager.
Components are then grouped and organised to form a broad collection of templates, which are accompanied with guidance on their use.

UI Kit
A core part of my job has been to create and maintain our UI Kit. Built in Figma, this acts as a library of tNavigator’s styles, components and templates, which primarily serves to make mock-ups and prototypes.
The kit hosts over 100 UI components, from combo boxes to list items, designed and prototyped to exactly mimic our C++ framework. These components are tied up to colour styles, which are tokenised through Figma’s variables manager.
Components are then grouped and organised to form a broad collection of templates, which are accompanied with guidance on their use.

UI Kit
A core part of my job has been to create and maintain our UI Kit. Built in Figma, this acts as a library of tNavigator’s styles, components and templates, which primarily serves to make mock-ups and prototypes.
The kit hosts over 100 UI components, from combo boxes to list items, designed and prototyped to exactly mimic our C++ framework. These components are tied up to colour styles, which are tokenised through Figma’s variables manager.
Components are then grouped and organised to form a broad collection of templates, which are accompanied with guidance on their use.









While the UI Kit plays it’s main role as a tool to make mock-ups and prototypes, it also serves to perform other UI jobs.
Most significantly, it allows us to improve consistency in tNavigator’s UI objects. In one study I found 42 different types of button - with varying styles, strokes, animations and so on. Using the kit, I was able to analyse each of these buttons and their context of use, eventually narrowing this pool down to just 9 buttons.

While the UI Kit plays it’s main role as a tool to make mock-ups and prototypes, it also serves to perform other UI jobs.
Most significantly, it allows us to improve consistency in tNavigator’s UI objects. In one study I found 42 different types of button - with varying styles, strokes, animations and so on. Using the kit, I was able to analyse each of these buttons and their context of use, eventually narrowing this pool down to just 9 buttons.

While the UI Kit plays it’s main role as a tool to make mock-ups and prototypes, it also serves to perform other UI jobs.
Most significantly, it allows us to improve consistency in tNavigator’s UI objects. In one study I found 42 different types of button - with varying styles, strokes, animations and so on. Using the kit, I was able to analyse each of these buttons and their context of use, eventually narrowing this pool down to just 9 buttons.













Sharing
My role involves presenting our design efforts, both internally and externally. Often, the audiences aren’t made up of designers, so I have to be clear and concise in my storytelling.
I regularly talk at conferences and industry events, where I discuss about our design choices and the steps we’ve taken to improve usability.
I’ve also carried out numerous internal presentations to promote design thinking, speaking to the value of design in improving our users’ experiences - with an emphasise on balancing our technical culture with usability.

Sharing
My role involves presenting our design efforts, both internally and externally. Often, the audiences aren’t made up of designers, so I have to be clear and concise in my storytelling.
I regularly talk at conferences and industry events, where I discuss about our design choices and the steps we’ve taken to improve usability.
I’ve also carried out numerous internal presentations to promote design thinking, speaking to the value of design in improving our users’ experiences - with an emphasise on balancing our technical culture with usability.

Sharing
My role involves presenting our design efforts, both internally and externally. Often, the audiences aren’t made up of designers, so I have to be clear and concise in my storytelling.
I regularly talk at conferences and industry events, where I discuss about our design choices and the steps we’ve taken to improve usability.
I’ve also carried out numerous internal presentations to promote design thinking, speaking to the value of design in improving our users’ experiences - with an emphasise on balancing our technical culture with usability.
